list of dots Digital Research Alliance of Canada logo  NSERC logo  University of Ottawa logo / UniversitĂ© d'Ottawa

User Manual    [Previous]   [Next]   

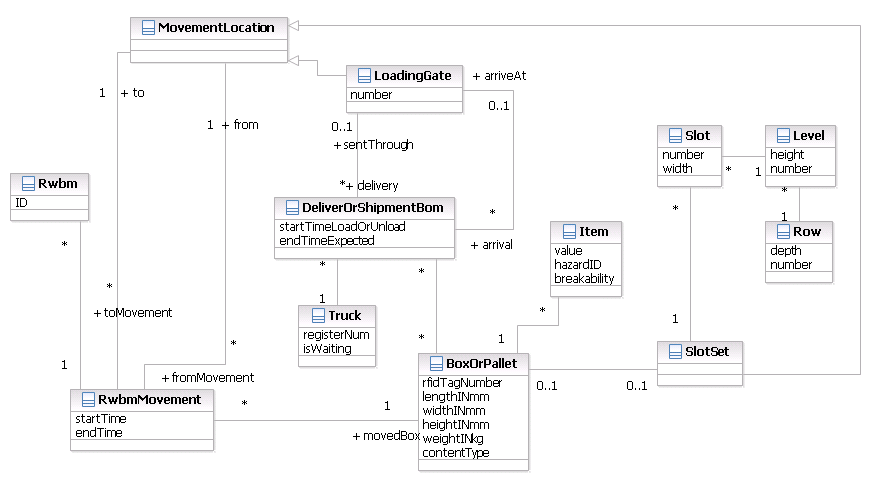
Warehouse System

Example

// UML class diagram of a system for managing a warehouse
namespace warehouse;

class MovementLocation{}

class SlotSet{
 isA MovementLocation;
 0..1 -- 0..1 BoxOrPallet;
 1 -- * Slot;
}

class Slot{
 Integer number;
 Double width;
}

class Level{
 Integer height;
 Integer number;
 1 -- * Slot;
}

class LoadingGate{
  
 Integer number;
 isA MovementLocation;
}

class Truck{
 Integer registerNum;
 Boolean isWaiting;

 1 -- * DeliverOrShipmentBom;
}
class Rwbm{
 Integer id;
}

class Item{
 Double value;
 Integer hazardID;
 Integer breakability;
}

class Row{
 Integer depth;
 Integer number;
 
 1 -- * Level;
}

//Note that here we have the choice to use
// Time or Double, if the customer requires Double due to 
// some interoperability issues with a legacy syste, we can easily
// accomodate them and use Double instead of Time.
class RwbmMovement{
 Double startTime;
 Double endTime;
 
 * toMovement -- 1 MovementLocation to;
 * fromMovement -- 1 MovementLocation from;
 * -- 1 BoxOrPallet movedBox;
 1 -- * Rwbm;
}

// Both associations should be ->
class DeliverOrShipmentBom {
 Double startTimeLoadOrUnload;
 Double endTimeExpected;
 * delivery -- 0..1 LoadingGate sentThrough;
 * arrival -- 0..1 LoadingGate arriveAt;
}

class BoxOrPallet{
 Integer rfidTagNumber;
 Double lengthINmm;
 Double widthINmm;
 Double heightINmm;
 Double weightINkg;
 String contentType;
 
 * -- * DeliverOrShipmentBom;
 1 -- * Item; 
}

      

Load the above code into UmpleOnline